17-18 : A PMC gets hit !
4 minutes read
In the original scene, Eren finds himself in quite a precarious position. It did not make sense to have BEARs or USECs flying around (would look cool tho), so I changed it to a BEAR taking a hit in his helmet and using a morphine injector.
Scene 17
This was the last scene I completed. There was only one character initially, but I added two others afterwards so that the scene would feel less empty. This scene uses the same compositing techniques as in scene 4.
Background
The scene background is an in-game video of Customs with motion tracking, with a shadow catching mesh for the floor and the wall. The scene is lit by a single Sun light source matching the video.
Scene scale
I struggled to get the correct scale, so I returned to the in-game location with a backpack full of AK-74s, which is a reference as good as any other with its length of precisely 943mm.
Decal and sparks
Once the scale was figured out, the characters were imported in the scene. A bullet impact decal (Reserve_bulletholes_armor_D.png from the EFT game files) was placed on the character’s helmet. It is a textured mesh plane parented to the helmet, with a subdivision surface modifier and a shrinkwrap modifier to make it “stick” to helmet’s geometry.

For the sparks, I used a particle system following Markom3D’s tutorial. The source of the particles is a sphere mesh (in red on the previous image) parented to the helmet, and positioned just above the decal marking the bullet impact.
Text
The text is placed in a separate view layer with the same shadow catcher. It is animated with the same technique as in the previous scenes.
Scene 18
Scene setup
The following scene was made with a simpler setup. A mesh plane is used as a background, and another as a shadow catcher. The text is on a separate view layer (this allows for separate control in compositing, but in retrospect I’m not sure this was useful for this scene). A Sun light source is used for as the main source, and two area lights brighten the character’s helmet and BEAR patch so that they would be more visible.

I wanted the morphine injector to glow blue, as well as the character’s eyes to indicate he’s been affected (and also to mirror Eren’s blue eyes in the original scene).
To do this, the eyes were separated from the head : in Edit mode, select a vertex on each eye, then press L over each selected vertex to select their neighbouring region (the eye mesh is not connected to the rest of the head). Then Separate (P)/Selection to turn the eyes in a single object. The eyes are still attached to the rig, so there is no need to setup a constraint. Finally, edit the eye material to increase their emission.
Both the morphine injector and the eyes are animated so that their emission goes from 0 to 100 when the injector is used. This high value made it easier to select a threshold for the Bloom nodes in compositing.
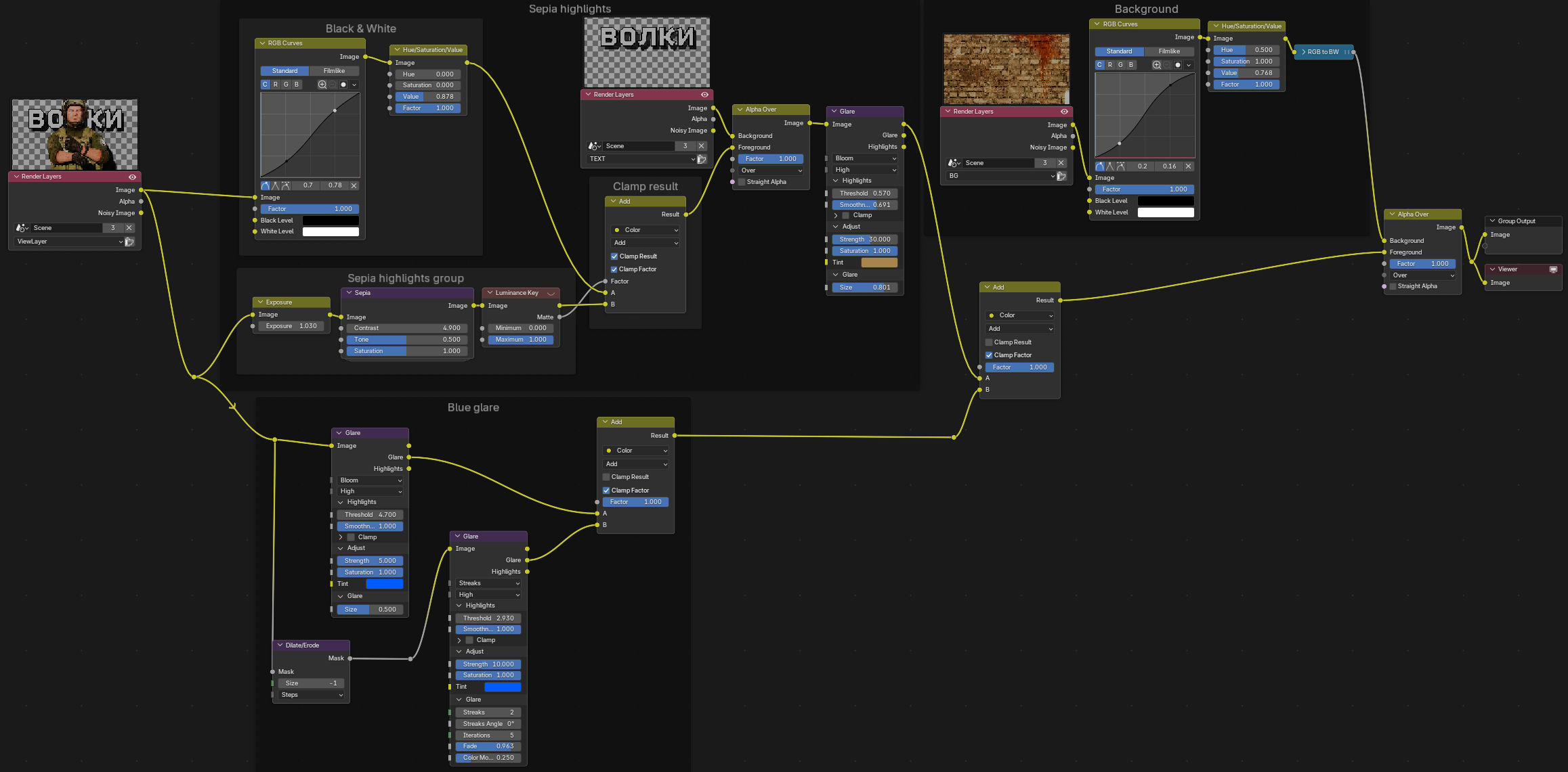
Compositing
The compositing setup reuses the “sepia highlights” from scene 4 with some modifications :

To avoid that the high emission from the morphine and the eyes take over the sepia bloom effect, the Clamp result option is activated on the node that adds the black and white image and the sepia effect. This limits the contrast of the image.
Separately, a group is dedicated to create a blue bloom and streaks effect. The threshold is high enough to only select the morphine injector and the character’s glowing eyes. The result is then added to the sepia image.