15-16 : Gun disassembly
4 minutes read
Scene setup and animation
The original scene depicts wall Maria being broken down. There is no memorable wall in Tarkov I could apply this to (I think ?), so I replaced it with a gun disassembly/reassembly, as one of the most distinctives features in EFT is its unrivaled weapon customization.
Both scenes were made in the same way. First, a weapon made of several objects is imported. Then, the parts are animated to make it look like a disassembly/reassembly (even if it does not make sense in reality). A red area light is added above the weapon as a parallel to the original scene’s color.
If you look closely, you will notice that the internal spring is also animated ! To to do this :
- Move the bolt to its rear position, where the spring should be compressed.
- Select the spring (or the object it is attached to). In Data/Shape keys, click on the + to add a Basis. This will be the reference position for all vertices.
- Switch to edit mode and select only the spring. A method to do this is to press A to select all vertices, then M/by distance to merge vertices that have the same position (I wrote in the Weapon models section) that this could cause shading artifacts, but it does not seem to be the case here.
- Select a vertex on the spring and press L to select all adjacent vertices. This selects the entire spring.
- Return to object mode. In Data/Shape keys, click on the + to add a new shape key : this will be our retracted spring position. Rename it as Spring
- In edit mode, select a vertex at the base of the spring (Shift+Click). Switch the Transform pivot point to active element (an active vertex is displayed as white). Then, scale the spring from this point on a single axis.
- Return to object mode. In Data/Shape keys, you should be able to animate the spring by using the Value slider of the Spring shape key.

With this method, the rings forming the spring are also compressed, which is not realistic, but is not visible in this scene, as the spring is far away from the camera.
Text material and animation
The text, made with luli kat art’s method, is added behind the weapon on a separate view layer. In the original scene, the text is a simple overlay, but I wanted to take advantage of the 3D here. The text is then animated to stay in the field of view of the camera.
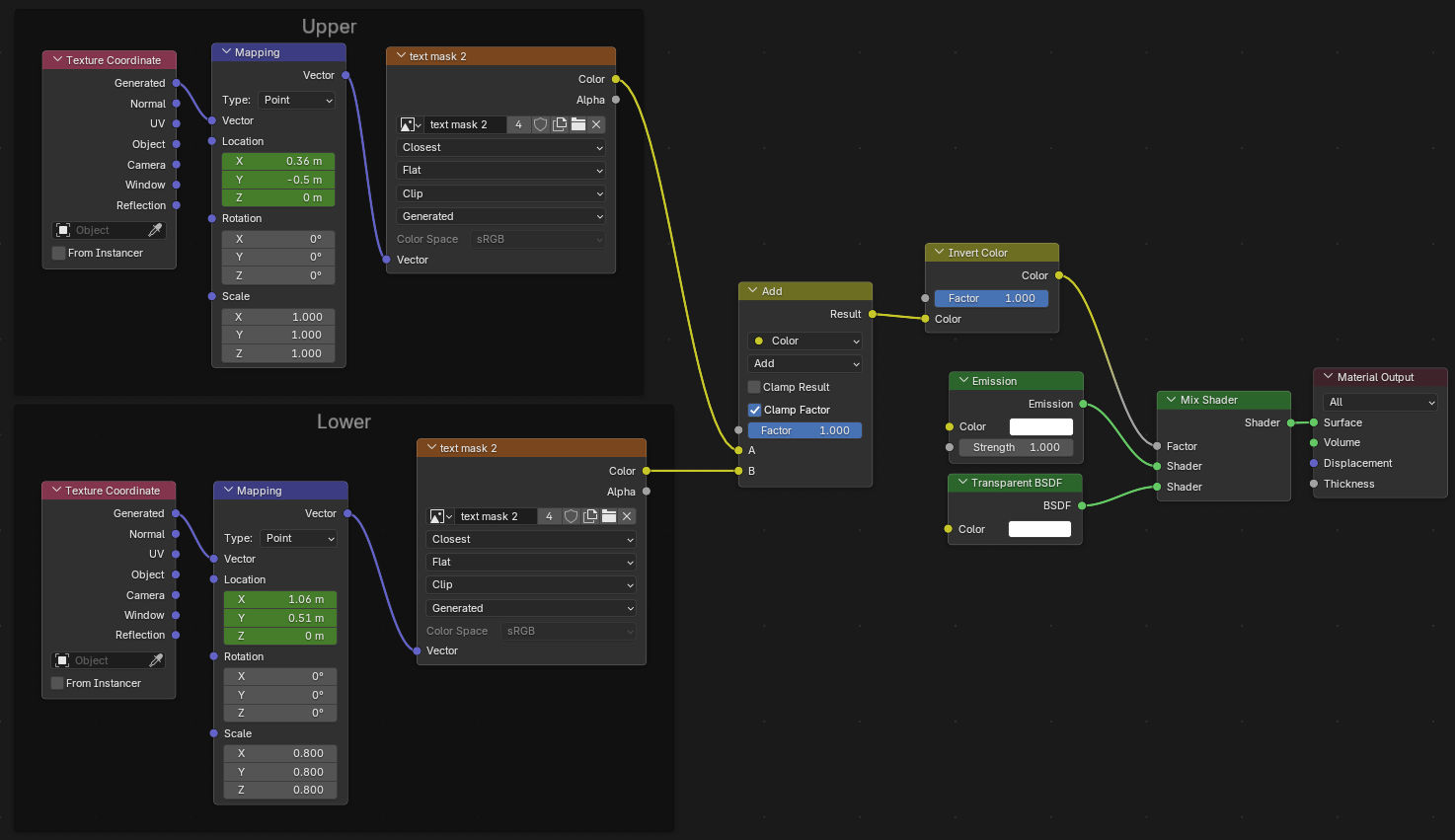
The most difficult aspect in this scene was to figure out a way to make the text appear word by word. I used the following material setup : 
A white 1x1 texture is used as a mask to switch from a transparent material to a colored emissive material. By animating the location and scale of this texture with a constant interpolation, the text can be made to appear word by word. The text and its outline must share the same animation, the only difference being their material color. There is a mask for each line of text, that are then added together.
Compositing
The scene is composited on a light gray background, with a red bloom effect, thanks to the following compositing setup : 