13-14 : Stylized images
7 minutes read
In the original video, these scenes were made with panels from the manga and stylized effects.
Scene 13
Scene setup
I replaced the Colossal Titan by Killa, the iconic EFT boss. Instead of rubble, I used bullets casings.

Killa’s rig and armor are not part of chriscya’s EFT multirig, so I had to import them separately through Tarkin item exporter. I did not have to move Killa, so no adjustments were necessary. The camera moves upwards with a Camera shakify effect.
Bullet casings
The bullets were placed with the following geometry nodes setup applied to a cube :

This setup uses a Distribute points in volume to create positions inside the cube, then a Instance on points node to place the casings on these points. The other nodes are used to control their random rotation and scale.
Mesh for compositing
In the original scene, there is a color effect going from blue at the center to red on the edges. The mesh plane between Killa and the camera was placed to recreate this effect later in compositing, by being placed in a separate view layer. The texture was used through the gradient texture node :

Compositing
Then following compositing setup was used : 
A color ramp was used to add colors to the gradient mesh with the HSV/near mode : this makes the gradient go through different colors while staying saturated, which is not the case in RGB mode.
The Killa render layer is placed in front of a grey background with a alpha over node. Then, the gradient is added with a Mix color/Color node. Finally, a MP_Comp TV Effect is added to the resulting image.
Scene 14
This scene is a succession of images that were rendered separately. The same method was used for all of them. 
This setup is composed of the following objects :
- A camera in orthographic mode, so that the apparent size of the objects does not depend on their distance to the camera. A Camera shakify effect is also applied. To avoid repetition, each of the scenes made with this method were rendered at different times (the following example is rendered on frames 80-100).
- A “text” view layer which contains the lyrics sung while the image is displayed.
- A “vignette” view layer which darkens the corners of the image.
- A “color” view layer, made to look like the sides of the images have been painted.
- An “object” view layer, which is a screenshot at the center of a white gradient to apply the other effects with a Multiply node.
- A “paper texture” view layer, designed to look like the object was printed on paper.
The view layers are detailed below. It is necessary to place all of them in the scene in order to make them compatible with the camera shake.
Text
The text was designed with the Bender font, used everywhere in the EFT interface and also available for download in the EFT press kit. To make the outline, I used luli kat art’s method :
- Outline : Create a text with none fill mode and a small bevel.
- Filling : Duplicate the previous text, change the fill mode to fill the letters, and set the bevel to zero.
- If the text has to be moved, parent the outline to the filled text.
Igor Coolikov’s video has lyrics written in a gothic-styled font, but I struggled to read them and had to check Radiant records’ lyrics that I could copy and paste into the scene.
Vignette
The vignette is based on a gradient texture used as a mix factor between a black diffuse material and a transparent material. The mapping node can be used to align the center of the vignette to the “object” layer. 
Colors
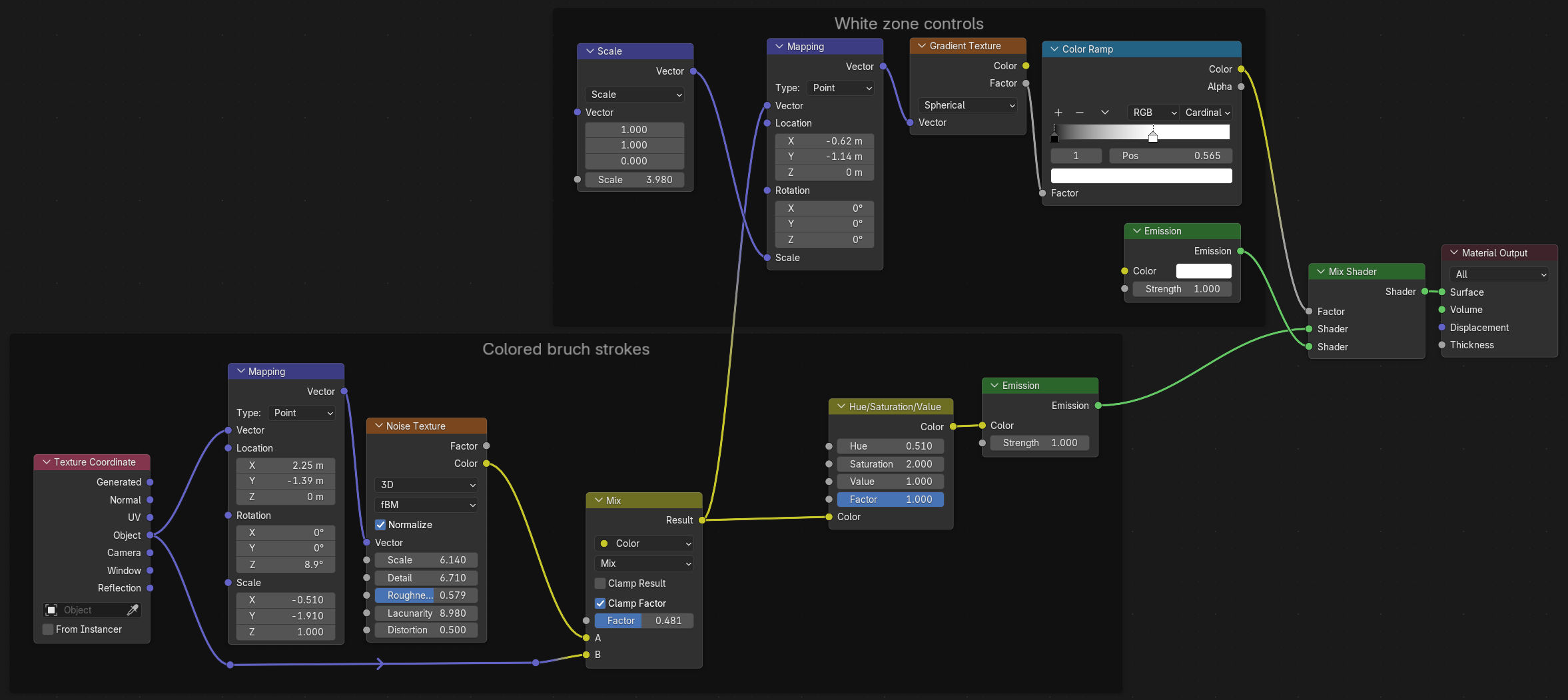
The color effect is created with a noise texture node, and mixed with a white gradient shader to be later multiplied on the “object” layer.
The color ramp controls the transition from one shader to another. The noise texture scale differs on the X and Y axis, so that the resulting texture looks like horizontal brush strokes.
Object
In one of the scenes, 3D objects that reference early game quests were used. For the other, screnshots were used.
The shader setup is similar to the “color” one, except an image texture was used instead of the noise texture.
For the particular case of the “head, eyes” death screen, I wanted the player name to appear in cyrillic to stay consistent with the rest of the video. However, this is normally reserved to scavs, so I had to edit my profile name in the SPT files : SPT/user/profiles/[profile code].json

An example of the screenshots used is shown below : 
Paper texture
The paper texture is the product of :
- A “grid pattern” made with the Color mix/Mix of two sine wave textures on orthogonal directions,
- A noise texture to avoid a repetitive pattern.
A color ramp is then used to adjust the contrast and color.

Compositing
All of the previous layers are then combined with the following compositing setup : 
Most of the nodes are dedicated to combining the layers together, with slight value or saturation adjustments. A MP_Comp TV Effect was also added.
The Hue correct node in H mode is used to control the hues of the “color” layer. The interface is not very explicit, but it works like this :
- The horizontal axis represents the input hue, and the vertical axis the output hue.
- If you select a point on the line (for example, in the blue region) and move it upwards, the output hue will be shifted to the right on the displayed spectrum (towards pink in our example).
- If the point is moved downwards, it will be shifted to the left on the spectrum (towards green).
Side graph texture nodes

The use of this Hue correct node was necessary to control the output colors, instead of getting a “rainbow” appearance that does not match the original video.
Result
It’s done ! Here’s the result below : 
It’s a lot of work for shots that appear for less than a second, but I think my result captures the spirit of the original well enough.
However, the russian translation I used has not the same amount of words than the japanese version, which means that the rythm is different… Did you notice while watching ?