1-3 : Title drop
11 minutes read
The first shots of the AOT opening depict Wall Maria being breached by the titans, with the title appearing. The equivalent in the Tarkov story would be the Terragroup HQ on the Ground zero map. The wall with the Terragroup logo in the entrance hall is well suited for this scene, as the ceiling falling down mirrors the events of AOT :

Both of these scenes include simulations, and were rendered with Cycles. (There is no Scene 2, it corresponds to the transition bewteen Scene 1 and Scene 3. My entire numbering system is garbage.)
Scene 1
I wanted to have a scene with the wall, and an explosion coming from the top, creating the rubble we see in-game. Since I could not remove it in-game, I recreated the location in Blender.
Wall
The wall is made of a single triangular pillar, with an array modifier to repeat it (you can count, there is the number number of repetitions in-game and in Blender !) A bevel and a subdivision modifier were applied to smooth the lighting effects. An edge crease with a 1.0 value (Edit mode/Shift+E) was used to make the edges of the pillar sharp, so that the wall stays solid after applying the subdivision modifier. The edge facing the camera is less creased, again to make the light smoother.

The texture was imported from Polligon, it is close that what is seen in-game. To avoid repeating the texture along the wall, the array modifier has a UV offset option.
Terragroup logo
The logo is made of three full triangles and a hollow one. These were made in Blender from a triangle with inset faces to create the edges :

Click to see the detailed process
To create a right triangle, add a square mesh plane, go to edit mode, select two vertices and merge them with M/At first
Select the face and press I to create an inset face.
For the full triangle, the inset face is the light-emitting face. Select all faces and extrude them with E.
For the hollow triangle, delete the inset face, select the remaining faces, and inset them again all at once. Then, extrude all faces.
Assign the materials to match the reference. I used a black plastic material from Blenderkit (but a diffuse shader should be enough) and a white emission shader.
The following geometry nodes setup was used to position the triangles :

The input geometry is a square plane mesh. A part of the logo is placed on each of its four vertices, and scale transform controls the spacing bewteen the parts. The following node group associates a unique rotation to each vertex of the original mesh, which makes it easy to put every part of the logo in position :

Since this was all done with the geometry nodes, by moving and scaling the original mesh, it is easy to adjust the logo.
Explosion
The explosion was made with Blender simulations, following Paweł Chądzyński’s tutorial. A dome-shaped mesh made from a UV sphere emits particles, which are used as a smoke and fire emitter for the simulation.

Scene 3
This scene was the most difficult to make, and it took me a few weeks to complet it. There was a lot of tweaking with trial and error involved, which quickly takes time when you have to recalculate the simulations whenever you change something..
Background and tracking
The background is a video recorded in-game with the freecam mod. Then, the motion tracking feature of Blender was used to extract the camera movement. To do this, I followed SharpWind’s and Jacob Zirkle’s tutorials.
The video was converted from 1440p 60fps to 1080p 23.98fps to match the scene and reduce the amount of calculations needed. I only tracked the first part of the video, when the camera moves back. In the second part, the camera moves up through the ceiling and the tracking markers are lost.
The tracking was difficult for several reasons :
- I had to manually adjust the speed of the camera for the upwards movement.
- I had to redo this multiple times, as I tried to avoid overlapping the Blender objects and the ceiling debris in the background.
- I had no reference for the floor (usually defined with three markers on the ground, which is not visible in this video) and for the scale.
Logo
Mesh
The logo mesh is made from a svg image file. With File/Import/Scalable Vector Graphics (.svg), the file is imported as several curve objects. After joining all the letters to a single object (Ctrl+J), using Object/Convert/Mesh converts the object into a mesh.

It’s a bit messy, so using a decimate modifier can clean up the topology :

All that is left to do is to extrude the mesh in Edit mode. There is no need for UV unwrapping, as only the object coordinates will be used and not the UV coordinates. I could not find a way to properly UV unwrap it, as it would either distort the letters or lose continuity between the top and side faces.
To create the background shape, duplicate the object. In Edit mode, select everything and use Mesh/Convex hull. This will create a new shape which can perfectly “wrap” the logo, with no holes. Scale it and move it behind the previous logo mesh to create the background. To make it look better, apply a subdivision surface modifier. Add bevels or edge creases to smooth the edges.

Materials and animation
All materials use object coordinates, as it is simpler than UV unwrapping the textures and works well enough.
The background mesh is a black metal texture from Blenderkit.
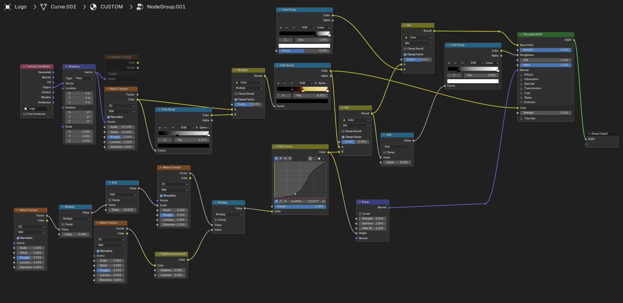
In the original scene, the AoT logo burns and transitions from a burned texture to a metallic texture. I did something similar here by combining three shaders :

Fire dissolve shader
This shader was made following Ducky 3D’s procedural dissolve tutorial, but instead of mixing an opaque shader with a transparent shader to make the object disappear, I used two opaque shaders to make a transition from one to the other.

This method works by creating a gradient texture distorted by noise, which creates the “burning” shape. There are two outputs : a mix factor which acts as a mask, and the shader of the fire itself.
The transition is made by animating the mapping node on the X axis.
Hot metal shader
The “hot metal” shader is a customized version of the Heated metal procedural shader from Blenderkit :

The main change was to disconnect the gradient texture and replace it by the node below, to create a randomized pattern of spots instead of an omnidirectional pattern. The other changes were to adjust the color and emission of the material.
Cold metal with blood material
The “cold metal” material is made with the damaged metal material from Blenderkit. The scale of the defects has been adjusted to be more visible.
A blood texture on white background is multiplied on top of the material. The multiply node makes the white part transparent and darkens the cold metal with the blood color. The object coordinates creates artifacts on the sides, but this is not visible with the final camera angle.

Fire and smoke
Fire and smoke were made with simulations by following Ryan King’s tutorial.

A spherical mesh emits particles, which are used as emitters for the smoke system, creating “debris” falling from the ceiling after the explosion. A vortex force field creates movement by making the smoke rotate around the logo. (There is also a turbulence but I do not know if it actually does anything here)
A thin mesh below the logo is used as a source of fire. The fuel parameter is animated to make the fire disappear during the material transition.

A smaller simulation is used to make the transition : a flame moves from left to right while the materials transition. The emitting mesh is parented to the domain and the domain moves, but this results in a static flame ! To create the illusion that the flame is moving through the air, a wind force field blows from the right, and is also parented to the domain. The fuel parameter is animated to make the flame grow, then shrink.
All three simulations have their own domain, which allows to customize each of them separately.
Rest of the scene
Environment
A big block with a dirty concrete texture is used as a ceiling, with a point light serving as a transition to black.
The sky is a EFT screenshot converted to black and white with a RGB to BW node. Another screenshot provides lighting for the logo.

Barbed wire
The barbed wire model is from Open3DLab and is a mesh duplicated with an array modifier, and aligned with a curve object with a curve modifier. It was used as an equivalent to the chains in the original AoT opening.

The top wire is a mess, but the camera moves too fast for it to be noticable. The straight wires are animated like the chains in the original scene. By duplicating the last keyframe, moving it a bit and using a bounce interpolation, it creates a nice effect : the wire “bounces” before reaching its final position. This effect was also present in the original scene.

To animate the wire, only the mesh is animated, not the guide curve. As long as the curve modifier is active, the mesh will follow its guide, which makes it easy to animate in a single direction.
The barbed wire has its own dedicated render layer, which provides a better lighting control through a single sun source.
Compositing
A bloom and a sun beams effect were applied to the fire. A bokeh blur effect is applied to the barbed wire to better integrate it in the scene.

Conclusion
That was a lot of work, but the title reveal is a major scene, so it was worth spending time perfecting it. It took me more than 3 weeks to complete it… Because of the multiple simulations, this is by far the most complex scene in the video.